
Blu
Manutenzioni
Il software per la gestione delle manutenzioni
Gestione manutenzioni
Le manutenzioni programmate si generano in automatico scegliendo la periodicità: settimanale, mensile, trimestrale, etc.
GESTIONE CONTRATTI E SERVIZI
I contratti a scadenza con opzione tacito rinnovo vengono gestiti in automatica dal programma generando nuovi interventi
WEBAPP OPERATORE
Avvisi di promemoria tramite email e l'ausilio di una WebApp consento all'operatore di essere sempre aggiornato
Manutenzioni e Interventi
Blu è il programma ideale per gestire le manutenzioni programmate dell´azienda verso i propri clienti.
Le funzioni di registrazione dei contratti periodici di manutenzione mezzi, la pianificazione delle scadenze, i servizi a tacito rinnovo, la stampa dell´elenco periodico degli interventi suddivisi per cliente, provincia o zona geografica, offrono una gestione completa e centralizzata di tutto il flusso di lavoro.
Le automazioni di riprogrammazione scadenze, invio promemoria per email o tramite WebApp operatore permettono di essere sempre aggiornati su cosa, dove e quando intervenire.
L´utente può completare la scheda dell´intervento eseguito con una semplice spunta nella casella e una nota, oppure riportando in modo dettagliato le ore di lavoro, i pezzi sostituiti e i relativi prezzi, per avere una stima analitica dei costi.
CONTRATTI O SERIVIZI A RINNOVO TEMPORALE
I servizi clienti a scadenza temporale consentono di impostare le scadenze delle manutenzioni dei clienti associate ai mezzi da manutenere. Offrono molte opportunità tra le quali l'impostazione della periodicità degli interventi (giornalieri, settimanali, mensili, trimestrali, ecc.) e l'opzione di tacito rinnovo per pianificare in automatico la scheda dopo la scadenza temporale.
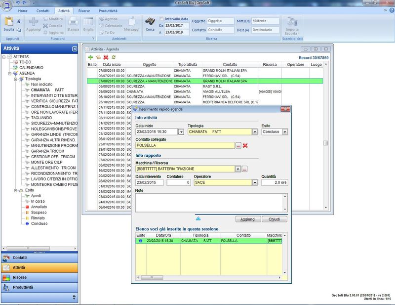
AGENDA SCADENZE PROGRAMMATE
L'agenda visualizza l´elenco di tutte le scadenze che possono essere caricate in automatico dal programma o manualmente dall'utente. I filtri di ricerca sono completi per ogni esigenza e sulle singole schede del cliente o del mezzo da manutenere vengono visualizzate le scadenze di interesse. Con l'impostazione del promemoria si riceve il dettaglio della scadenza per email e il tutto può essere stampato in vari formati tra cui: PDF, Word, Excel, OpenOffice.
Interventi tecnici su chiamata
Il software permette di gestire gli interventi di assistenza ai clienti e di archiviare i controlli effettuati su mezzi e macchinari. In caso di guasto o richiesta di riparazione, si crea una scheda intervento collegata al mezzo, con dettagli su problema, tecnico, ore di lavoro, ricambi e costi. In alternativa, è possibile una gestione semplificata inserendo solo la data e le ore di manodopera, per calcolare i costi in un secondo momento.
Archivio documentale
Archivio documentale semplice e funzionale, consente di salvare qualsiasi tipo di file (foto, PDF, documenti, disegni, pratiche scansionate, ecc.) e associarlo alla scheda del mezzo o del cliente. Ogni documento può essere corredato da informazioni come numero di pratica, date, tipo (entrata/uscita), titolo e descrizione, per garantire una consultazione e una ricerca rapida nella base dati.
Anagrafica contatti clienti/fornitori
Anagrafica con informazione di base, servizi attivi, contratti e associazione risorse e mezzi da manutenere
Anagrafica risorse e mezzi
Scheda del mezzo molto dettagliata con possibilità di aggiunta specifiche tecniche
Gestione manutenzioni
Manutenzioni programmate in automatico dai contratti cliente in cu si specificano mezzi o macchinari oggetto di revisione.
Scadenze e invio notifiche
Le scadenze vengono pianificate dal software e si può impostare doppio livello di promemoria: esempio un mese prima e il secondo una settimana prima.
Archiviazione documentale
L'archivio documentale consente di caricare qualsiasi documento compreso la scheda di revisione effettuata sul mezzo o macchinario
WebApp operatore
WebApp abbinata al software in cui si ricevono gli interventi da eseguire e si inserisce l'esito della manutenzione
Scegli la versione adatta a te
| Funzioni | Base | Professional |
|---|---|---|
| Anagrafica Contatti: Clienti, Fornitori, Utenti | ✔ | ✔ |
| Anagrafica Risorse: Articoli, Prestazioni, Macchinari, Operatori | ✔ | ✔ |
| Scheda tecnica del macchinario allegata alla scheda mezzo, numeri di matricola, data di acquisto, etc. | ✔ | ✔ |
| Abbinamento Macchinari-Clienti | ✔ | ✔ |
| Gestione dei Contratti di manutenzione con i Clienti | ✔ | ✔ |
| Opzione di tacito rinnovo sui Contratti con rinnovo automatico | ✔ | ✔ |
| Gestione delle Manutenzioni programmate | ✔ | ✔ |
| Pianificazione delle scadenze dei controlli con periodicità (annuale, semestrale, trimestrale, bimestrale, mensile, etc.) | ✔ | ✔ |
| Gestione degli Interventi su chiamata | ❌ | ✔ |
| Stampa scadenze periodiche personalizzabili con tutte le opzioni di filtro: data, provincia, zona, etc. | ✔ | ✔ |
| Rapporto di verifica intervento: conteggio delle ore di lavoro in base all´operatore | ✔ | ✔ |
| Scheda intervento, pezzi di ricambio, stampa da consegnare al Cliente | ❌ | ✔ |
| Rilevazione interna dei costi d´intervento | ❌ | ✔ |
| Storico delle manutenzioni divise per cliente e per macchinario | ✔ | ✔ |
| Possibilità di visualizzare i dati sulla App collegata al software | ❌ | ✔ |
| Referenti per ogni Cliente/Fornitore, altri Indirizzi di spedizione o sotto-filiali | ✔ | ✔ |
| Archiviazione documentale | ❌ | ✔ |
| Stampe in vari formati: pdf, word, excel, etc. | ✔ | ✔ |
| Import/Export dei dati anagrafici o interrogazioni su Excel, CSV, TXT, etc. | ❌ | ✔ |
| Utility varie: griglie elenco configurabili per utente, filtri multipli per ricerche, assegnazione multipla di valori, etc. | ✔ | ✔ |
| Assistenza tecnica: per email, telefonica e tele-assistenza | ❌ | ✔ |
Acquista
la licenza del software
prova gratuita
richiedi prova gratuita
Sempre a tua disposizione
Ti servono ulteriori informazioni commerciali?
Il nostro staff è sempre pronto ad aiutarti e supportarti nell’assistenza tecnica





